WebCruiser作为专业级网站安全检测工具,凭借其高效精准的扫描能力受到技术人员青睐。这款绿色软件无需安装即可运行,支持多种数据库类型检测,通过智能算法快速定位安全隐患。
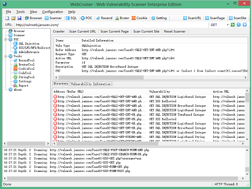
该工具集成三大核心模块:智能爬虫系统可快速绘制网站结构图,深度扫描引擎支持SQL注入/XSS跨站脚本检测,验证模块可对潜在漏洞进行二次确认。针对MySQL和SQL Server数据库提供专项检测方案,支持字段回显与盲注测试。

智能Cookie获取机制确保权限认证完整性,多线程架构提升扫描效率。特有的敏感词过滤系统可自定义安全规则,代理功能满足特殊网络环境需求。针对表单数据提交场景优化检测算法,精准识别Multipart/form-data类型漏洞。
解压即用的绿色版本适配Windows平台,运行前需确保系统已安装.NET work组件。提供三级扫描模式:单点URL检测、页面级关联扫描、全站深度探测。通过可视化进度条实时展示检测状态,检测报告自动生成漏洞修复建议。

网络工程师@安全守卫者:检测精准度超出预期,上周成功识别出我们官网的隐藏注入点
开发者@代码工匠:多线程扫描速度给力,大型站点检测效率提升60%
运维主管@云端守护:自动生成的中文报告特别适合给非技术人员演示
测试员@漏洞猎人:数据库类型识别功能准确率很高,误报情况明显减少
最新迭代版本着重优化文件上传漏洞检测模块,增强对复杂请求参数的解析能力。检测规则库每月自动更新,持续提升对新型攻击手法的识别率。
高效密码恢复工具组合推荐
41.36MB
PP密码管理工具高效守护账号安全
1.34MB
360急救箱木马查杀与系统修复工具
46.16MB
净网先锋电脑版安全防护工具推荐
4.4MB
Folder Locker Breaker文件解密工具
199.00KB
火绒CryptON勒索病毒解密工具使用说明
760.00KB
Safe3Web漏洞扫描系统技术优势与行业应用v9.0 431.00KB / 2025-10-28
360杀毒电脑版多重防护引擎 50.08MB / 2025-10-28
Windows系统安全防护工具Advanced System Protectorv2.1.1000.14138 中文版 5.00MB / 2025-10-28
芯片漏洞检测工具安全防护功能v1.0.0.1 3.53MB / 2025-10-28
360软件管家正版应用一键获取v4.1 正式版 116.12 MB / 2025-10-27
Passware密码恢复工具多重功能应用v2024.4.0 246.45MB / 2025-10-27
奇诺反病毒工具轻量化高效防护v4.0.2697 28.57MB / 2025-10-27
Wise Anti Malware免费工具系统防护实测v1.1.6 7.23MB / 2025-10-27
隐私防护数据安全解决方案v1.1 6.00MB / 2025-10-26
XueTr系统安全检测工具深度 3.91MB / 2025-10-26
高效文本加密工具隐私保护首选v1.0.1 5.00KB / 2025-10-26
天霸智能防护系统办公安全方案8.0 个人版 2.90MB / 2025-10-26
FreeOTFE跨平台磁盘加密方案详解5.00免费版 2.00MB / 2025-10-25
吉林省农信网银控件安全登录流程v1.0.0.2 4.40MB / 2025-10-24
PDF密码恢复工具Passper实测v3.5.0.2 42.79MB / 2025-10-24
iLike文件加密工具隐私安全防护方案v1.8.8.8 1.17MB / 2025-10-24
Copyright © 2019 - 2025 www.ynposji.com
免责声明:本站所有游戏均来自互联网收集而来,仅为个人收集用途,版权归原创者所有,如果侵犯了你的权益,请通知我们,我们会及时删除侵权内容,谢谢合作。